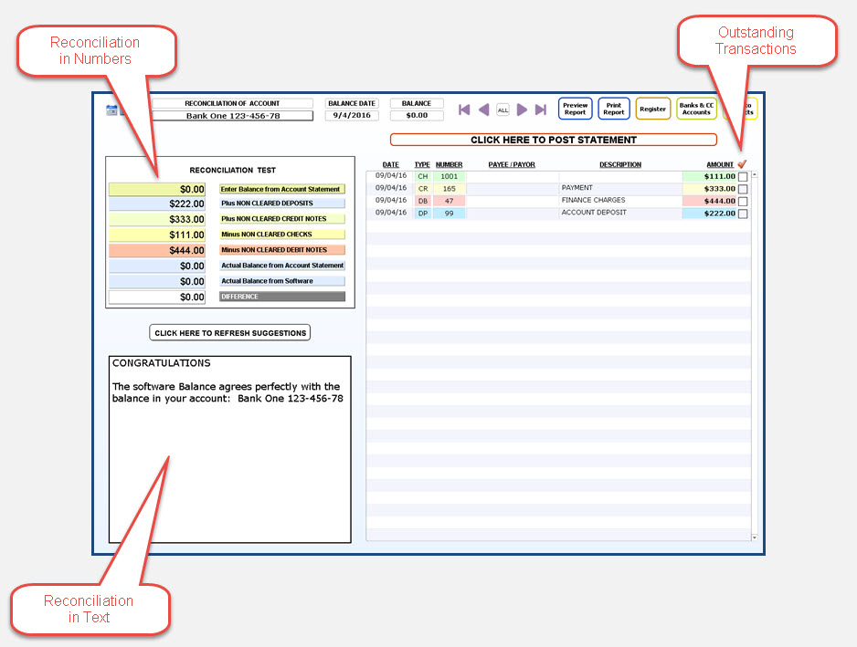
FINANCIAL AREAS
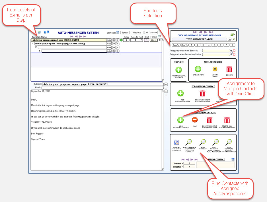
ADVANCED E-MAIL CAPABILITIES
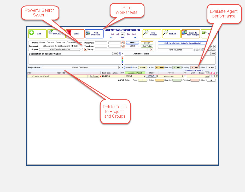
MARKETING CAPABILITIES
E-COMMERCE CAPABILITIES
POWER BUSINESS BUILDER TOOLS
We're not around right now. But you can send us an email and we'll get back to you, asap.
Start typing and press Enter to search